CodeNewbie Community 🌱

Chủ Đây Rồi
Chủ Đây Rồi

Posted on

WordPress

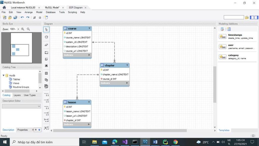
Dạ em chào mn, em mới thử sức với WordPress gần đây theo yêu cầu của công ty thực tập. Em muốn hỏi là em đang có 3 bảng sql có quan hệ như hình,
Image description em phải làm thế nào để đưa dữ liệu của 3 bảng đó vào bảng wp_posts của WordPress ạ?

Top comments (0)

const modalMarkup = `
`; // 2. Append the markup string to the end of the document body document.body.insertAdjacentHTML('beforeend', modalMarkup);